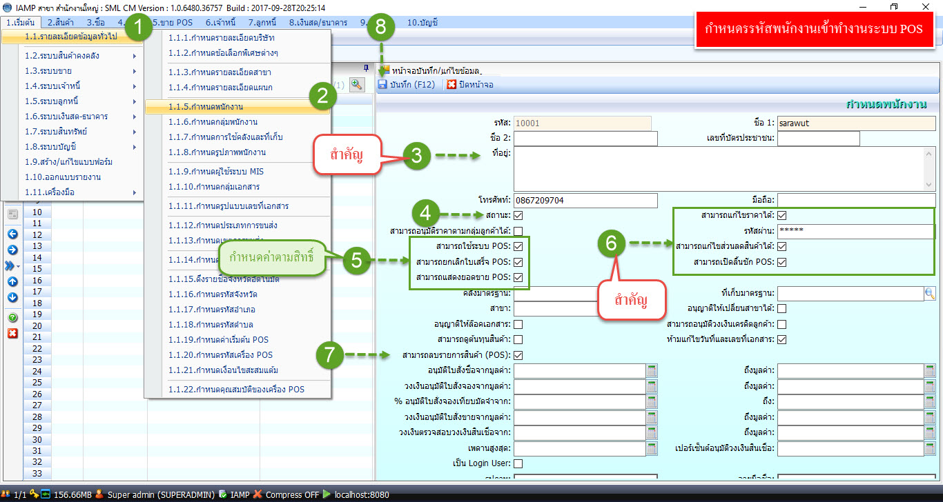
วิธีการกำหนด
หลังจากกำหนด รหัสพนักงาน ชื่อ1 ที่อยู่ เลขบัตรประจำตัวประชาชน เรียบร้อยแล้ว หากต้องการให้พนักงานคนนั้นมีสิทธิ์ ในการอนุมัติราคาจำเป็นจะต้องติ๊ก เครื่องหมาย √ ในช่องสถานะด้วย หลังจากนั้นให้ติ๊กถูกที่ สามารถแก้ไขราคาขายได้ หรือ สามารถอนุมัติราคาตามกลุ่มลูกค้าได้หรือจะติ๊กทั้งสองข้อก็ได้เช่นกัน หลังจากนั้น ให้กำหนดรหัสผ่านด้วย เพื่อเป็นการอนุมัติ อีกครั้งหนึ่งเมื่อมีการอนุมัติและบันทึก
(d) กำหนดพนักงาน การใช้งาน POS Lite
สำหรับกำหนดพนักงานในบริษัทว่ามีใครบ้าง เป็นการบันทึกข้อมูลเบื้องต้นไม่ว่าจะเป็น เลขที่บัตรประจำตัวประชาชน ที่อยู่ เบอร์โทรรวมถึงอำนาจในการแก้ไขราคา และการอนุมัติ ซึ่งไม่ใช่การกำหนดสิทธิ์ในการเข้าใช้งานโปรแกรมการกำหนดนนักงานนี้ จะใช้เป็น พนักงานขาย และ พนักงานเก็บเงิน สำหรับใช้ในการ login เข้าหน้าจอ POS หน้าร้านด้วย
วิธีการกำหนด
หลังจากกำหนด รหัสพนักงาน ชื่อ1 ที่อยู่ เลขบัตรประจำตัวประชาชน เรียบร้อยแล้ว หากต้องการให้พนักงานคนนั้นมีสิทธิ์ ในการอนุมัติราคาจำเป็นจะต้องติ๊ก เครื่องหมาย √ ในช่องสถานะด้วย หลังจากนั้นให้ติ๊กถูกที่ สามารถแก้ไขราคาขายได้ หรือ สามารถอนุมัติราคาตามกลุ่มลูกค้าได้หรือจะติ๊กทั้งสองข้อก็ได้เช่นกัน หลังจากนั้น ให้กำหนดรหัสผ่านด้วย เพื่อเป็นการอนุมัติ อีกครั้งหนึ่งเมื่อมีการอนุมัติและบันทึก
วิธีการกำหนด
หลังจากกำหนด รหัสพนักงาน ชื่อ1 ที่อยู่ เลขบัตรประจำตัวประชาชน เรียบร้อยแล้ว หากต้องการให้พนักงานคนนั้นมีสิทธิ์ ในการอนุมัติราคาจำเป็นจะต้องติ๊ก เครื่องหมาย √ ในช่องสถานะด้วย หลังจากนั้นให้ติ๊กถูกที่ สามารถแก้ไขราคาขายได้ หรือ สามารถอนุมัติราคาตามกลุ่มลูกค้าได้หรือจะติ๊กทั้งสองข้อก็ได้เช่นกัน หลังจากนั้น ให้กำหนดรหัสผ่านด้วย เพื่อเป็นการอนุมัติ อีกครั้งหนึ่งเมื่อมีการอนุมัติและบันทึก
